Managing data has always been a challenge for businesses. With new sources and higher volumes of data coming in all the time, it’s more important than ever to have the right tools in place. Predictive analytics tools and software are the best way for organizations across various industries to anticipate future trends, identify opportunities and mitigate risks effectively. Tailored for a diverse range of users, from data scientists and analysts to business professionals, these tools empower users to extract meaningful patterns from historical data and make informed decisions.

Whether you need to up your existing data analysis system or establish this capability, take a look at this roundup of predictive analysis tools. You’ll find tools and software for both people who are experts at working with data and people who are not.

Jump to:

Top predictive analytics software comparison

SoftwareBest forMachine learning modelsData visualizationCloud integrationStarting price
TableauVisualizing and exploring complex dataNoAdvancedYes$15 per user per month
TIBCO Data ScienceLarge-scale data processingExtensiveAdvancedYesAvailable upon request
SisenseEmbedded analyticsBasicAdvancedYesAvailable upon request
Azure Machine LearningEnd-to-end ML workflowExtensiveBasicYesAvailable upon request
IBM Watson StudioDecision optimizationExtensiveBasicYesAvailable upon request
IBM SPSSAdvanced statistical analysisBasicBasicYes$99 per month
RapidMinerRapid prototypingExtensiveBasicYesAvailable upon request
AlteryxData prep, blending and advanced analyticsExtensiveBasicYes$4,950 per user per year
DataRobotCollaborative analyticsExtensiveBasicYesAvailable upon request
H2O.aiAdvanced automationExtensiveBasicYesAvailable upon request

Tableau: Best for visualizing and exploring complex data

Tableau logo.
Image: Tableau

Tableau is a top-rated data visualization and business intelligence software that also offers predictive analytics capabilities. With Tableau’s predictive analytics features, businesses can use the predictive modeling functions to make predictions from their data by adding them to a table calculation.

Tableau has several native modeling capabilities, including trending and forecasting, allowing analysts to add a trend line or forecast data to a chart and then view details describing the fit. It also possesses two functions, MODEL_QUANTILE and MODEL_PERCENTILE, that analysts can use to create predictive models depending on the desired type of prediction output

Pricing

Companies can deploy Tableau via software as a service, Salesforce Hyperforce, public cloud servers and containers and on-premises servers. It’s pricing is broken down into three tiers:

  • Tableau Viewer: $15 per user per month, billed annually.
  • Tableau Explorer: $42 per user per month, billed annually.
  • Tableau Creator: $75 per user per month, billed annually.

For users wanting to try Tableau before committing to a purchase, they can take advantage of its 14-day free trial.

Features

  • Predictive models from Einstein Discovery.
  • Ability to create new data flows and edit and modify a data flow.
  • Interactive visualizations and dashboards (Figure A).

Figure A

Tableau dashboard screenshot.
Tableau visual analytics. Image: Tableau

Pros

  • Enables users to create and publish new data sources.
  • Tableau offers a wide array of visualization options.
  • Intuitive drag and drop interface.

Cons

  • It can become laggy when working with large datasets.
  • It may require some knowledge of Python to automate data.

SEE: For more information, check out our Tableau cheat sheet.

TIBCO Data Science: Best for large-scale data processing

TIBCO logo
Image: TIBCO

TIBCO Data Science offers a comprehensive suite of advanced analytics tools, including predictive modeling, data visualization and text analytics. It supports both traditional statistical techniques and modern machine learning algorithms. TIBCO Data Science enables users to explore and visualize data, facilitating the identification of patterns, trends and outliers. Once models are built, the platform allows for the deployment and operationalization of these models, making it easier to integrate predictive analytics into business processes.

TIBCO’s platforms are designed to handle large-scale data processing and analytics tasks. This scalability ensures that as businesses grow, their technology infrastructure can adapt to increasing data volumes and complexity.

Pricing

TIBCO offers a 30 day free trial as well as various pricing editions. Contact the company for pricing information.

Features

  • Built-in version control.
  • The platform provides interactive and dynamic data visualization tools.
  • Text analytics.
  • Support for automated model building.
  • Combines AutoML, drag-and-drop workflows and embedded Jupyter Notebooks, making it easy to create and share reusable modules (Figure B).

Figure B

TIBCO workflow builder screenshot.
TIBCO drag and drop workflow builder. Image: TIBCO

Pros

  • Seamless integration with other TIBCO products, third-party tools, databases and applications.
  •  Supports a wide range of advanced analytics techniques,

Cons

  • The cost of licensing and implementation may be relatively high.
  • New users may experience a steep learning curve.

Sisense: Best for embedded analytics

Sisense logo.
Image: Sisense.

Sisense’s Fusion Platform integrates customized analytics into applications and products to make analytics intuitive and user-friendly, according to the company. The platform has three components for data analysis: Embed, Infusion Apps and Analytics. Embed is an API-first platform that customers can use to build white-labeled analytics into applications and workflows.

The platform integrates data from multiple sources, performs various analytics processes and presents results in interactive dashboards and reports. Sisense has code-first, low-code and no-code options for analyzing and visualizing large volumes of data, as well as self-service dashboards and apps.

Pricing

Sisense offers a free trial. Contact the company for pricing information.

Features

  • The company’s marketplace includes add-ons, integrations, data pipelines and infusion apps.
  • The service has built-in, code-first statistical and predictive analysis libraries and ML technologies.
  • Sisense provides robust data visualization tools, allowing users to create interactive dashboards and reports (Figure C).

Figure C

Sisense dashboard for interactive virtualization.
Sisense interactive data visualization. Image: Sisense

Pros

  • The Sisense Cloud analytics platform provides scalability and agility to analytics operations and encourages collaboration.
  • Advanced analytical capabilities.
  • Sisense’s capabilities for embedding analytics into applications make it suitable for businesses looking to provide branded analytics experiences.

Cons

  • The visualization capability can be improved.
  • Steep learning curve for advanced features.

SEE: Compare Sisense with Power BI.

Azure Machine Learning: Best for end-to-end ML workflow

Azure logo.
Image: Azure

Azure Machine Learning is a cloud-based service that facilitates the development, training and deployment of machine learning models. It is designed to support the end-to-end machine learning life cycle, from data preparation and model development to deployment and monitoring.

According to Microsoft, the platform can increase the ROI of machine learning products, reduce the steps required to train models by 70% and reduce the lines of code for pipeline by 90%.

Pricing

Azure offers three pricing options: a pay-as-you-go, Azure savings plan for compute and reservations. Though there is no additional cost to use Azure Machine Learning but users pay for compute as well as other Azure services, including Azure Blob Storage, Azure Key Vault, Azure Container Registry and Azure Application Insights. Pricing options can be customized by type of service, region, currency and time frame. There is also a free trial for Azure.

Features

  • Visualization capabilities.
  • What-if analysis.
  • AutoML capabilities to automate the process of selecting the best model and hyperparameters.
  • Model explanation graphs.
  • Responsible AI capabilities to make models more transparent and reliable (Figure D).

Figure D

Azure AI dashboard.
Azure Machine Learning responsible AI dashboard. Image: Microsoft

Pros

  • The platform includes algorithms to test models for fairness and an error analysis toolkit to debug errors and improve accuracy.
  • Businesses use Azure ML to build models for anomaly detection.

Cons

  • Beginners may experience a steep learning curve.
  • Feature documentation can be improved.

SEE: Explore the differences between Azure Machine Learning and IBM Watson.

IBM Watson Studio: Best for decision optimization

IBM Watson logo.
Image: IBM Watson

This is IBM’s platform for data science, formerly known as Data Science Experience. IBM Watson Studio is a cloud-based data science and machine learning platform that includes predictive analytics capabilities. It allows users to build and deploy predictive models using a visual interface or coding languages like Python, Scala and R.

Watson Studio is a core offering in Cloud Pak for Data as a Service. The service includes tools to analyze and visualize data, to clean and shape it and to build machine learning models.

Pricing

IBM offers a free trial of IBM Watson Studio on Cloud Pak for Data. Contact IBM for pricing of multiple licensing options for IBM Cloud Pak for Data, pay-as-you-go pricing for IBM Cloud Pak for Data as a Service and for IBM Cloud Pak for Data System.

Features

  • With its R studio, you can code Jupyter notebooks in R and R Shiny apps.
  • Automate the flow of data through a model with SPSS algorithms.
  • Prescriptive analytics with decision optimization.
  • Prepare and visualize data (Figure E).

Figure E

IBM Watson Studio sales summary data dashboard.
IBM Watson Studio sales summary data visuals. Image: IBM

Pros

  • Offers decision optimization model builder.
  • Deployable on public clouds including IBM Cloud, AWS, Microsoft Azure and Google Cloud.
  • Support for open source frameworks and libraries.

Cons

  • According to some users, it takes a longer time and a bit of a difficult process to integrate and train the ML models to meet the personalized requirements.
  • The initial settings process is a little steep.

SEE: For more information, check out our IBM Watson cheat sheet.

IBM SPSS: Best for advanced statistical analysis

IBM SPSS logo.
Image: IBM SPSS

IBM’s Statistical Package for the Social Sciences is used for complex statistical data analysis via a library of machine learning algorithms, text analysis and open source extensibility designed for integration with big data and easy deployment into applications.

The package includes a statistics component for ad hoc analysis, a modeler with algorithms and models ready for immediate use and a modeler in cloud pak for data and a containerized data and AI service for building and running predictive models in the cloud or on premises. Several related products support predictive analytics software for students, teachers and researchers as well as an analytic server to make predictive analytics easier.

Pricing

This service offers a 30-day free trial. IBM also provides monthly subscription plans, perpetual licenses and special pricing for students and educators. The subscription plan starts at $99 per month.

The traditional licensing pricing offers four levels of service:

  • Base: $3,610 per user.
  • Standard: $7,960 per user.
  • Professional: $15,900 per user.
  • Premium: $23,800 per user.

Features

  • Provide automated methods to identify anomalies and statistical transformations to address outliers.
  • Classify cases into groups and predict values of target variables based on values of predictor variables.
  • Enable accurate modeling of linear and non-linear relationships.
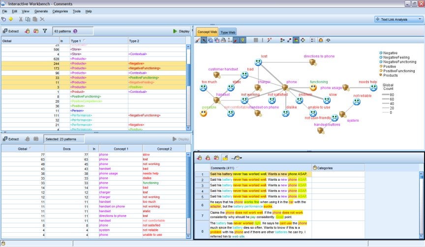
  • Deliver tables and visualization (Figure F).

Figure F

SPSS modeler dashboard.
SPSS Modeler sentiment analysis – interactive workbench. Image: IBM

Pros

  • Address all facets of the analytical process from data prep and management to analysis and reporting.
  • Improve forecasts and plans by imputing missing values with expected values using regression and expectation-maximization.

Cons

  • The base and standard plans lack forecasting and neural network capabilities.
  • Some users reported that SPSS is somewhat complex.

RapidMiner: Best for rapid prototyping

RapidMiner logo.
Image: RapidMiner

This data science software platform provides an integrated environment for data preparation, machine learning, deep learning, text mining and predictive analytics. It is used for business applications as well as for research, education, training, rapid prototyping and application development.

According to the company, RapidMiner is robust enough for data scientists while also being user friendly enough for users in the rest of the company. The RapidMiner AI Cloud service is built for all users with an augmented and guided experience, a visual UI with a minimal learning curve and an explanation of the data and the modeling process.

Pricing

Contact the company for enterprise pricing information.

Features

  • Full automation options.
  • Notebooks and integration with custom Python and R.
  • Use case templates (Figure G).

Figure G

RapidMiner quality prediction template.
RapidMiner quality prediction template. Image: RapidMiner

Pros

  • 1,500+ native algorithms, data prep and data science functions.
  • Support for many third party machine learning libraries.
  • Advanced analytics and platform services.

Cons

  • Users say the tool sometimes gets slow or freezes when working with large or complex data sets.
  • Limited customization.

SEE: Check out this in-depth comparison of RapidMiner versus Alteryx.

Alteryx: Best for data prep, blending and advanced analytics

Alteryx logo.
Image: Alteryx

The Alteryx Analytic Process Automation Platform specializes in no-code and low-code analytics building blocks to design repeatable workflows. The platform is designed for companies that want to provide self-service analytics and data science for all departments. Alteryx also uses augmented machine learning to help citizen data workers build predictive models. The company’s cloud platform makes it easy to share workflows online, at the desktop and in on-prem data centers.

Alteryx is one of the few predictive analytics software that allows business users to build and deploy machine learning models without extensive programming knowledge.

Pricing

Alteryx offers a free 30-day license for Designer for business users. For students, educators and career changes, the company offers a free one-year renewable Designer license.

  • Alteryx Designer Cloud: Starts at $4,950 per user per year.
  • Alteryx Designer Desktop: It costs $5,195.

Contact the company for detailed pricing information.

Features

  • Offers built-in integrations with modern cloud ecosystem applications.
  • The automation service includes more than 80 natively integrated data sources.
  • The Analytic Process Automation Platform puts analytics, data science and process automation in one place by combining data quality and preparation, analytics, data science and automated machine learning and deployment and monitoring into one service.
  • Alteryx’s Designer service makes it easy to combine data sets, use code-free and code-friendly tools and produce visual workflows and reports (Figure H).

Figure H

Screenshot of Alteryx network analysis tool visualization.
Alteryx network analysis tool visualization. Image: Alteryx

Pros

  • Alteryx provides training and educational information about machine learning on its Data Science Portal.
  • Role-based access control.
  • Platform availability includes AWS, GCP & Azure.

Cons

  • Alteryx professional plan doesn’t support programmatic access via APIs.
  • According to some users, the user interface and visualization capabilities can be improved.

SEE: For more information, check out our full Alteryx review.

DataRobot: Best for collaborative analytics

DataRobot logo.
Image: DataRobot

DataRobot’s AI Cloud Platform supports collaboration for all users, from data science and analytics experts to IT and DevOps teams to executives and information workers. The platform includes data engineering, machine learning, MLOps, decision intelligence and trusted AI services. To support decision intelligence, the service has a no-code app builder, AI apps and Decision Flows which create rules to automate decisions. The no-code app builder allows users to turn a model into an AI application without any additional coding. This makes it easier for business users to make AI-driven decisions, according to the company.

Users can also use the no-code app builder to perform what-if analysis by changing one or more inputs to create new scenarios and then compare the two results. This transparency allows companies to incorporate feedback from end users and other stakeholders into model revisions.

Pricing

DataRobot offers a free trial. Contact the company for detailed pricing information.

Features

  • The apps include detailed prediction explanations to help users explain any decision made by a model.
  • The company provides modules for grading existing AI models, setting up policies, rules and controls for production deployments and for generating compliance reports.
  • DataRobot offers options to deploy AI services on any cloud platform, on premise or at the edge (Figure I).

Figure I

DataRobot training dashboard.
DataRobot training dashboard. Image: DataRobot

Pros

  • What-if analysis capability.
  • Automated feature discovery.
  • Extensive integration options.
  • Produce, validate and operationalize predictive models.

Cons

  • Users reported that the tool is pricey.
  • Real-time prediction capability is only available for business-critical plan users.

SEE: See how DataRobot compares to our list of top data analytics software.

H2O.ai: Best for advanced automation

H2O.ai logo.
Image: H2O.ai

H2O.ai’s automated machine learning capabilities make it easier to use artificial intelligence with high levels of speed, accuracy and transparency, according to the company. The company’s platform has options for building models and applications as well as monitoring performance and adapting to changing conditions. The services are designed for various roles within a business, including data scientists, developers, machine learning engineers, DevOps and IT professionals and business users.

Services on the platform include data visualization, pre-processing transformers, dataset splitting, outlier detection, feature encoding, per-feature controls and automated validation and cross validation.

Pricing

H2O.ai offers a free trial of the platform. Contact the company for detailed pricing information.

Features

  • Model ensembling.
  • Automatic label assignment.
  • Imbalanced dataset handling.
  • Unsupervised automatic machine learning.
  • Hyperparameter autotuning (Figure J).

Figure J

Screenshot of H2O.ai AutoML platform training data.
H2O.ai AutoML platform training data. Image: H2O.ai

Pros

  • The platform includes a low-code application development framework (Python/R) for user interface creation and machine learning integration.
  • Its services for machine learning operations include a model repository, model deployment and model monitoring.
  • Automatic data preprocessing.
  • Automated model documentation.
  • Deployable on-prem, hybrid cloud and managed cloud.

Cons

  • Some users reported the documentation can be improved.
  • May be pricey for small businesses and startups.

How do I choose the best predictive analytics software for my business?

The best predictive analytics software for you depends on various factors, such as your organization’s specific needs, budget, technical capability and the type of data you have. For instance, DataRobot is well-suited to teams collaborating on ML projects, while Databricks is ideal for large-scale data processing. Tableau and Sisense are suitable for data visualization and reporting, while Azure Machine Learning, IBM Watson and Alteryx are popular choices for end-to-end predictive analytics solutions.

Before settling for a tool, conduct your own research to determine if it is the best option for your enterprise needs. Assess your data and consider the sources and formats of data you have, as well as any data governance or privacy requirements that may impact your choice of software.

Review methodology

To write this review, we analyzed 25+ predictive analytics tools and selected the best 10 based on five key data points: cost, ease of use, core features, interaction with third-party services and customer service and support.

We collected each product’s information from their websites and signed up for a free plan/trial where possible to gain first-hand experience with the tool’s capabilities. We also evaluated user reviews to learn about current and past users’ experiences with the predictive analytics software. This information was then used to analyze the tool’s strengths and weaknesses.

Subscribe to the Data Insider Newsletter

Learn the latest news and best practices about data science, big data analytics, artificial intelligence, data security, and more. Delivered Mondays and Thursdays

Subscribe to the Data Insider Newsletter

Learn the latest news and best practices about data science, big data analytics, artificial intelligence, data security, and more. Delivered Mondays and Thursdays